Online update – Foxconn Cinema Deluxe User Manual
Page 73
Advertising

4
66
2. online Update
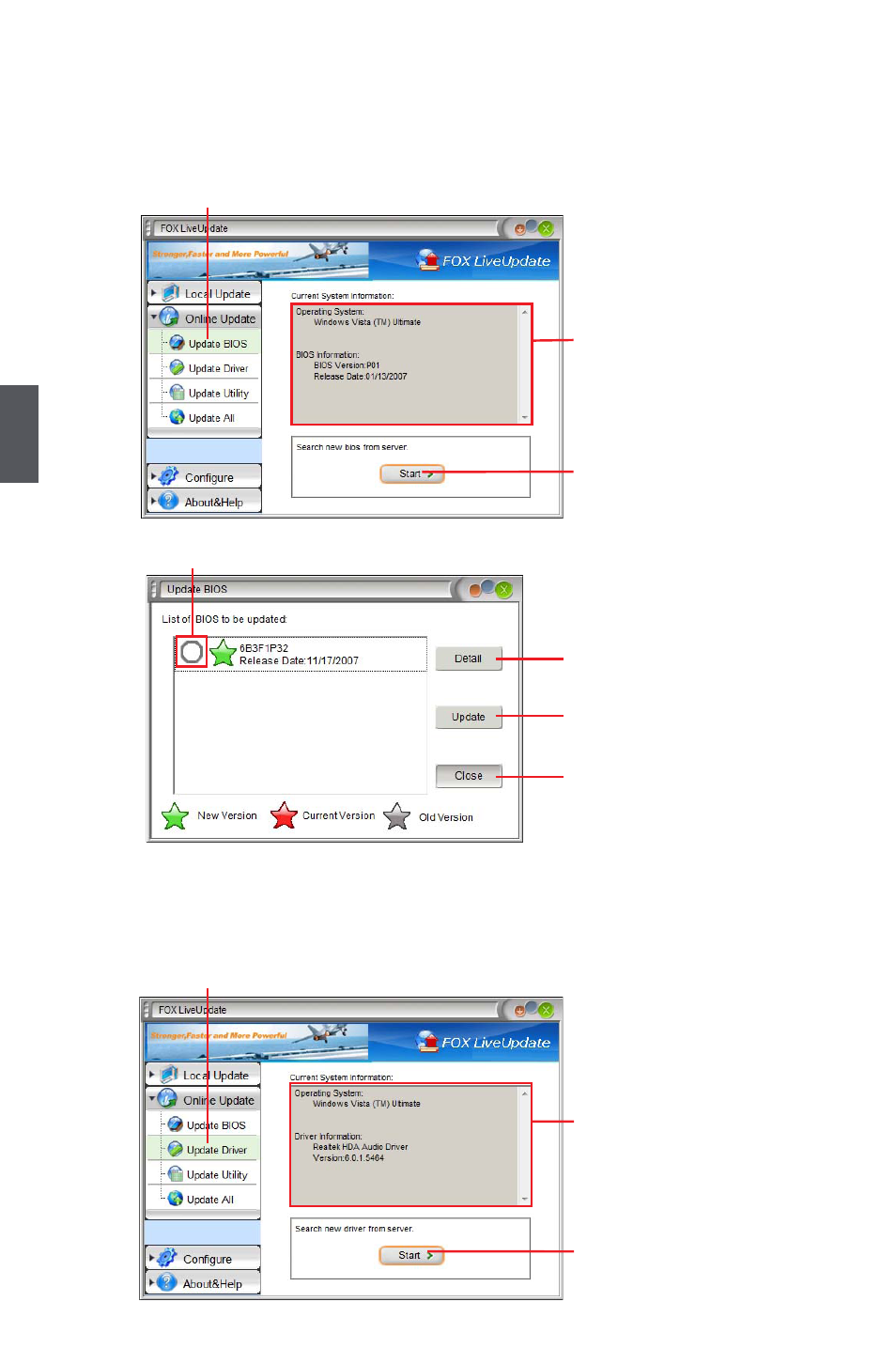
2-1 online Update - Update bIoS
This page lets you update your system BIOS from Internet. Click “start”, it will search the new
BIOS from Internet. Then follow the wizard to finish the update operation.
2-2 Online Update - Update Driver
This page lets you update your system drivers from Internet. Click “start”, it will search the new
drivers from Internet. Then follow the wizard to finish the update operation.
Click here
Current information
Search new BIOS
from Internet
Browse detailed
information
Update BIOS
Close the window
Select BIOS to update
Click here
Current information
Search new drivers
from Internet
Advertising
This manual is related to the following products: